融合 MoE 模块化内核¶
简介¶
FusedMoEModularKernel 的实现位于 此处。
根据输入激活的格式,FusedMoE 实现主要分为 2 种类型。
- 连续 / 标准 / 非批量,以及
- 批量
注意
术语连续、标准和非批量在本文档中可互换使用。
输入激活格式完全取决于所使用的 All2All Dispatch。
- 在连续变体中,All2All Dispatch 返回一个形状为 (M, K) 的连续张量,以及形状为 (M, num_topk) 的 TopK ID 和 TopK 权重。请参考
DeepEPHTPrepareAndFinalize作为示例。 - 在批量变体中,All2All Dispatch 返回一个形状为 (num_experts, max_tokens, K) 的张量。在这里,属于同一专家的激活/Token 被批量处理。请注意,并非该张量的所有条目都有效。激活张量通常伴随一个大小为
num_experts的expert_num_tokens张量,其中expert_num_tokens[i]表示属于第 i 个专家的有效 Token 数量。请参考PplxPrepareAndFinalize或DeepEPLLPrepareAndFinalize作为示例。
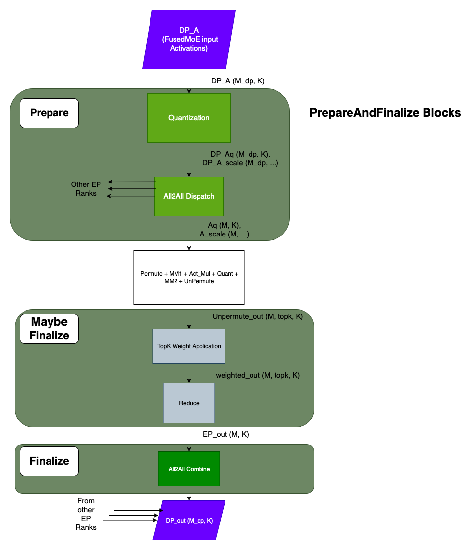
FusedMoE 操作通常由多个操作组成,在连续和批量变体中都是如此,如下面的图表所示。
注意
在操作方面,批量和非批量情况的主要区别在于 Permute / Unpermute 操作。所有其他操作都保留。
动机¶
从图表中可以看出,存在大量操作,并且每种操作都可以有多种实现方式。将操作组合起来以创建有效的 FusedMoE 实现的方式集合很快就会变得难以处理。模块化内核框架通过将操作分组到逻辑组件来解决此问题。这种广泛的分类使得组合变得可管理,并防止代码重复。这还将 All2All Dispatch & Combine 实现与 FusedMoE 实现解耦,并允许其独立开发和测试。此外,模块化内核框架为不同组件引入了抽象类,从而为未来的实现提供了明确的骨架。
本文档的其余部分将重点介绍连续/非批量情况。推断到批量情况应该是直接的。
模块化内核组件¶
FusedMoEModularKernel 将 FusedMoE 操作分为 3 部分:
- TopKWeightAndReduce
- FusedMoEPrepareAndFinalize
- FusedMoEPermuteExpertsUnpermute
TopKWeightAndReduce¶
TopK 权重应用和归约组件发生在 Unpermute 操作之后和 All2All Combine 之前。请注意,FusedMoEPermuteExpertsUnpermute 负责 Unpermute,FusedMoEPrepareAndFinalize 负责 All2All Combine。在 FusedMoEPermuteExpertsUnpermute 中执行 TopK 权重应用和归约是有益的。但有些实现选择在 FusedMoEPrepareAndFinalize 中执行。为了实现这种灵活性,我们有一个 TopKWeightAndReduce 抽象类。
可以在 此处找到 TopKWeightAndReduce 的实现。
FusedMoEPrepareAndFinalize::finalize() 方法接受一个 TopKWeightAndReduce 参数,该参数在方法内部调用。FusedMoEModularKernel 作为 FusedMoEPermuteExpertsUnpermute 和 FusedMoEPerpareAndFinalize 实现之间的桥梁,以确定 TopK 权重应用和归约发生的位置。
- 如果
FusedMoEPermuteExpertsUnpermute实现执行了权重应用和归约,则FusedMoEPermuteExpertsUnpermute::finalize_weight_and_reduce_impl方法将返回TopKWeightAndReduceNoOp。 - 如果
FusedMoEPermuteExpertsUnpermute实现需要FusedMoEPrepareAndFinalize::finalize()来执行权重应用和归约,则FusedMoEPermuteExpertsUnpermute::finalize_weight_and_reduce_impl方法将返回TopKWeightAndReduceContiguous/TopKWeightAndReduceNaiveBatched/TopKWeightAndReduceDelegate。
FusedMoEPrepareAndFinalize¶
FusedMoEPrepareAndFinalize 抽象类公开了 prepare、prepare_no_receive 和 finalize 函数。prepare 函数负责输入激活量化和 All2All Dispatch。如果实现,prepare_no_receive 类似于 prepare,只是它不等待其他工作节点的结果。相反,它返回一个“接收器”回调,必须调用该回调来等待工作节点的最终结果。并非所有 FusedMoEPrepareAndFinalize 类都必须支持此方法,但如果可用,则可用于交错工作与初始的 all to all 通信,例如,交错共享专家与融合专家。finalize 函数负责调用 All2All Combine。此外,finalize 函数可以执行 TopK 权重应用和归约,也可以不执行(请参阅 TopKWeightAndReduce 部分)。
FusedMoEPermuteExpertsUnpermute¶
FusedMoEPermuteExpertsUnpermute 类是 MoE 操作的核心所在。FusedMoEPermuteExpertsUnpermute 抽象类公开了几个重要函数:
- apply()
- workspace_shapes()
- finalize_weight_and_reduce_impl()
apply()¶
apply 方法是实现执行以下操作的地方:
- Permute
- 与权重 W1 的矩阵乘法
- Act + Mul
- 量化
- 与权重 W2 的矩阵乘法
- Unpermute
- 可能的 TopK 权重应用 + 归约
workspace_shapes()¶
核心 FusedMoE 实现执行一系列操作。为每个操作单独创建输出内存将是低效的。为此,实现需要声明 2 个工作空间形状、工作空间数据类型和 FusedMoE 输出形状作为 workspace_shapes() 方法的输出。这些信息用于在 FusedMoEModularKernel::forward() 中分配工作空间张量和输出张量,并将它们传递给 FusedMoEPermuteExpertsUnpermute::apply() 方法。然后,工作空间可用作 FusedMoE 实现中的中间缓冲区。
finalize_weight_and_reduce_impl()¶
有时在 FusedMoEPermuteExpertsUnpermute::apply() 中执行 TopK 权重应用和归约会更有效。在此处找到一个示例 此处。我们有一个 TopKWeightAndReduce 抽象类来促进此类实现。请参阅 TopKWeightAndReduce 部分。FusedMoEPermuteExpertsUnpermute::finalize_weight_and_reduce_impl() 返回实现希望 FusedMoEPrepareAndFinalize::finalize() 使用的 TopKWeightAndReduce 对象。
FusedMoEModularKernel¶
FusedMoEModularKernel 由 FusedMoEPrepareAndFinalize 和 FusedMoEPermuteExpertsUnpermute 对象组成。FusedMoEModularKernel 伪代码/草图:
class FusedMoEModularKernel:
def __init__(self,
prepare_finalize: FusedMoEPrepareAndFinalize,
fused_experts: FusedMoEPermuteExpertsUnpermute):
self.prepare_finalize = prepare_finalize
self.fused_experts = fused_experts
def forward(self, DP_A):
Aq, A_scale, _, _, _ = self.prepare_finalize.prepare(DP_A, ...)
workspace13_shape, workspace2_shape, _, _ = self.fused_experts.workspace_shapes(...)
# allocate workspaces
workspace_13 = torch.empty(workspace13_shape, ...)
workspace_2 = torch.empty(workspace2_shape, ...)
# execute fused_experts
fe_out = self.fused_experts.apply(Aq, A_scale, workspace13, workspace2, ...)
# war_impl is an object of type TopKWeightAndReduceNoOp if the fused_experts implementations
# performs the TopK Weight Application and Reduction.
war_impl = self.fused_experts.finalize_weight_and_reduce_impl()
output = self.prepare_finalize.finalize(fe_out, war_impl,...)
return output
如何操作¶
如何添加 FusedMoEPrepareAndFinalize 类型¶
通常,FusedMoEPrepareAndFinalize 类型由 All2All Dispatch & Combine 实现/内核支持。例如:
- PplxPrepareAndFinalize 类型由 Pplx All2All 内核支持;
- DeepEPHTPrepareAndFinalize 类型由 DeepEP 高吞吐量 All2All 内核支持;
- DeepEPLLPrepareAndFinalize 类型由 DeepEP 低延迟 All2All 内核支持。
步骤 1:添加 All2All 管理器¶
All2All Manager 的目的是设置 All2All 内核实现。FusedMoEPrepareAndFinalize 实现通常从 All2All Manager 获取内核实现“句柄”来调用 Dispatch 和 Combine 函数。请查看 All2All Manager 的实现 此处。
步骤 2:添加 FusedMoEPrepareAndFinalize 类型¶
本节介绍了 FusedMoEPrepareAndFinalize 抽象类公开的各种函数的重要性。
FusedMoEPrepareAndFinalize::prepare():prepare 方法实现量化和 All2All Dispatch。通常会调用相关 All2All Manager 的 Dispatch 函数。
FusedMoEPrepareAndFinalize::has_prepare_no_receive():指示此子类是否实现了 prepare_no_receive。默认为 False。
FusedMoEPrepareAndFinalize::prepare_no_receive():prepare_no_receive 方法实现量化和 All2All Dispatch。它不会等待 dispatch 操作的结果,而是返回一个可用于等待最终结果的 thunk。通常会调用相关 All2All Manager 的 Dispatch 函数。
FusedMoEPrepareAndFinalize::finalize():可能执行 TopK 权重应用和归约以及 All2All Combine。通常会调用相关 All2AllManager 的 Combine 函数。
FusedMoEPrepareAndFinalize::activation_format():如果 prepare 方法的输出(即 All2All dispatch)是 Batch 型,则返回 FusedMoEActivationFormat.BatchedExperts。否则返回 FusedMoEActivationFormat.Standard。
FusedMoEPrepareAndFinalize::topk_indices_dtype():TopK ID 的数据类型。某些 All2All 内核对 TopK ID 的数据类型有严格要求。此要求会传递给 FusedMoe::select_experts 函数,以便遵守。如果没有严格要求,则返回 None。
FusedMoEPrepareAndFinalize::max_num_tokens_per_rank():这是一次提交给 All2All Dispatch 的最大 Token 数量。
FusedMoEPrepareAndFinalize::num_dispatchers():总分派单元数。此值决定了 Dispatch 输出的大小。Dispatch 输出的形状为 (num_local_experts, max_num_tokens, K)。其中 max_num_tokens = num_dispatchers() * max_num_tokens_per_rank()。
我们建议选择一个已经存在的 FusedMoEPrepareAndFinalize 实现,该实现与您的 All2All 实现非常相似,并将其作为参考。
如何添加 FusedMoEPermuteExpertsUnpermute 类型¶
FusedMoEPermuteExpertsUnpermute 执行 FusedMoE 操作的核心。抽象类公开的各种函数及其重要性如下:
FusedMoEPermuteExpertsUnpermute::activation_formats():返回支持的输入和输出激活格式。即连续/批量格式。
FusedMoEPermuteExpertsUnpermute::supports_chunking():如果实现支持分块,则返回 True。通常,输入 FusedMoEActivationFormat.Standard 的实现支持分块,而 FusedMoEActivationFormat.BatchedExperts 不支持。
FusedMoEPermuteExpertsUnpermute::supports_expert_map():如果实现支持专家映射,则返回 True。
FusedMoEPermuteExpertsUnpermute::workspace_shapes() / FusedMoEPermuteExpertsUnpermute::finalize_weight_and_reduce_impl / FusedMoEPermuteExpertsUnpermute::apply:参考上面的 FusedMoEPermuteExpertsUnpermute 部分。
FusedMoEModularKernel 初始化¶
FusedMoEMethodBase 类有 3 个方法,它们共同负责创建 FusedMoEModularKernel 对象。它们是:
- maybe_make_prepare_finalize,
- select_gemm_impl,和
- init_prepare_finalize
maybe_make_prepare_finalize¶
maybe_make_prepare_finalize 方法负责在适当的时候(例如,当启用 EP + DP 时)基于当前 all2all 后端来构建 FusedMoEPrepareAndFinalize 的实例。基类方法目前为 EP+DP 情况构建所有 FusedMoEPrepareAndFinalize 对象。派生类可以覆盖此方法以构建不同场景的 prepare/finalize 对象,例如,ModelOptNvFp4FusedMoE 可以为 EP+TP 情况构建 FlashInferCutlassMoEPrepareAndFinalize。请参考以下实现:
ModelOptNvFp4FusedMoE
select_gemm_impl¶
select_gemm_impl 方法在基类中是未定义的。派生类负责实现一个构造有效/适当的 FusedMoEPermuteExpertsUnpermute 对象的方法。请参考以下实现:
UnquantizedFusedMoEMethodCompressedTensorsW8A8Fp8MoEMethodCompressedTensorsW8A8Fp8MoECutlassMethodFp8MoEMethodModelOptNvFp4FusedMoE派生类。
init_prepare_finalize¶
根据输入和环境变量设置,init_prepare_finalize 方法创建适当的 FusedMoEPrepareAndFinalize 对象。然后该方法查询 select_gemm_impl 以获取适当的 FusedMoEPermuteExpertsUnpermute 对象并构建 FusedMoEModularKernel 对象。
请查看 init_prepare_finalize。重要提示:FusedMoEMethodBase 派生类在其 apply 方法中使用 FusedMoEMethodBase::fused_experts 对象。当设置允许构建有效的 FusedMoEModularKernel 对象时,我们会将其覆盖 FusedMoEMethodBase::fused_experts。这基本上使派生类不关心使用哪个 FusedMoE 实现。
如何进行单元测试¶
我们在 test_modular_kernel_combinations.py 处有 FusedMoEModularKernel 单元测试。
单元测试会遍历 FusedMoEPrepareAndFinalize 和 FusedMoEPermuteExpertsUnpermute 类型的所有组合,如果它们兼容,则运行一些正确性测试。如果您正在添加一些 FusedMoEPrepareAndFinalize / FusedMoEPermuteExpertsUnpermute 实现,
- 请分别在 mk_objects.py 中分别将实现类型添加到
MK_ALL_PREPARE_FINALIZE_TYPES和MK_FUSED_EXPERT_TYPES。 - 更新 /tests/kernels/moe/modular_kernel_tools/common.py 中的
Config::is_batched_prepare_finalize(),Config::is_batched_fused_experts(),Config::is_standard_fused_experts(),Config::is_fe_16bit_supported(),Config::is_fe_fp8_supported(),Config::is_fe_block_fp8_supported(),Config::is_fe_supports_chunking()方法。
这样做会将新实现添加到测试套件中。
如何检查 FusedMoEPrepareAndFinalize & FusedMoEPermuteExpertsUnpermute 兼容性¶
单元测试文件 test_modular_kernel_combinations.py 也可以作为独立脚本执行。例如:python3 -m tests.kernels.moe.test_modular_kernel_combinations --pf-type PplxPrepareAndFinalize --experts-type BatchedTritonExperts 作为副作用,此脚本可用于测试 FusedMoEPrepareAndFinalize & FusedMoEPermuteExpertsUnpermute 的兼容性。当使用不兼容的类型调用时,脚本将出错。
如何进行性能剖析¶
请查看 profile_modular_kernel.py。该脚本可用于为任何兼容的 FusedMoEPrepareAndFinalize 和 FusedMoEPermuteExpertsUnpermute 类型生成单个 FusedMoEModularKernel::forward() 调用的 Torch Trace。例如:python3 -m tests.kernels.moe.modular_kernel_tools.profile_modular_kernel --pf-type PplxPrepareAndFinalize --experts-type BatchedTritonExperts
FusedMoEPrepareAndFinalize 实现¶
请参阅 Fused MoE Kernel features 以获取所有可用模块化 prepare 和 finalize 子类的列表。
FusedMoEPermuteExpertsUnpermute¶
请参阅 Fused MoE Kernel features 以获取所有可用模块化专家的列表。



